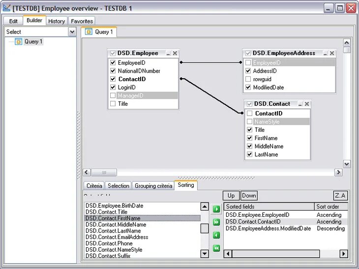
Запрос сортировка