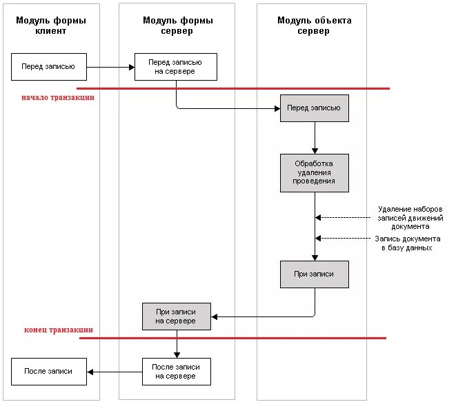
Запись проведенного документа