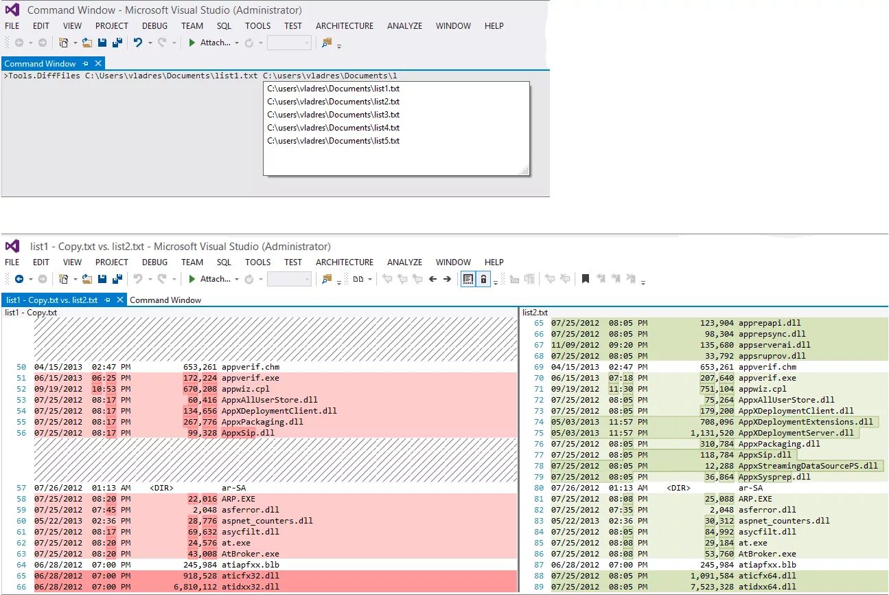
View 2 file