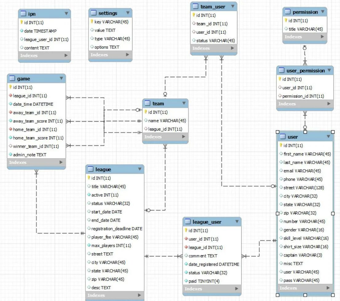
User database sql server