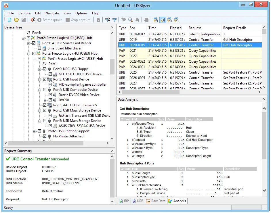
Usb device tree viewer