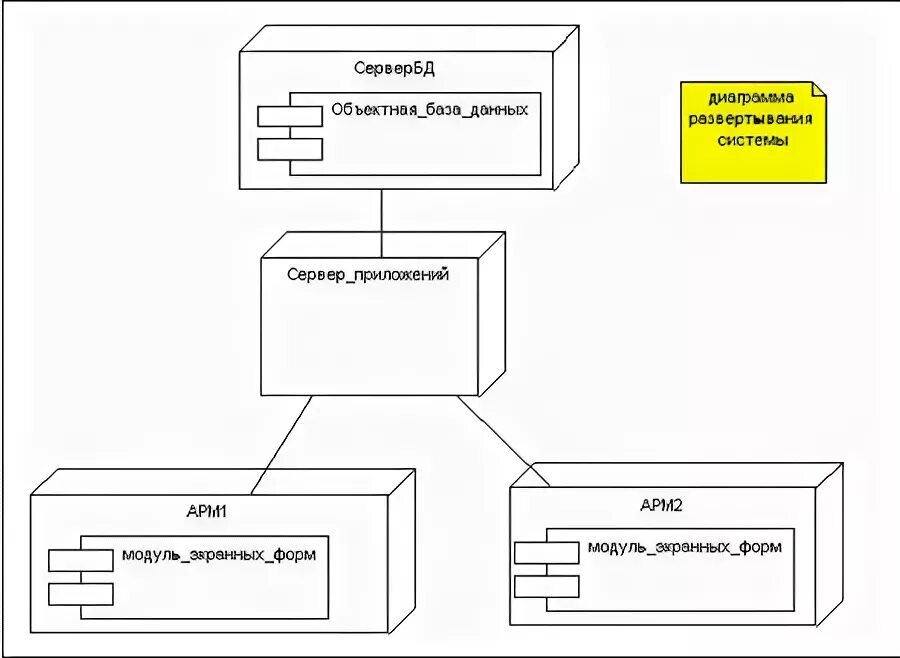
Uml развертывания