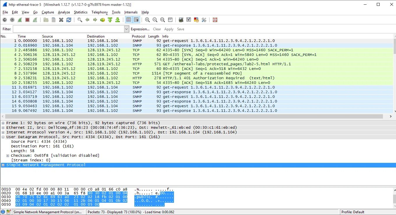
Trace request