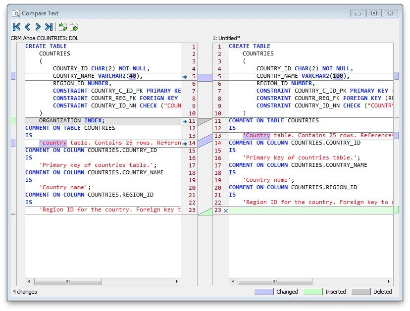
Text comparison