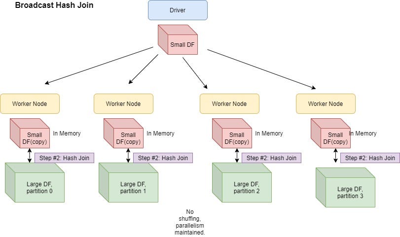
Spark table