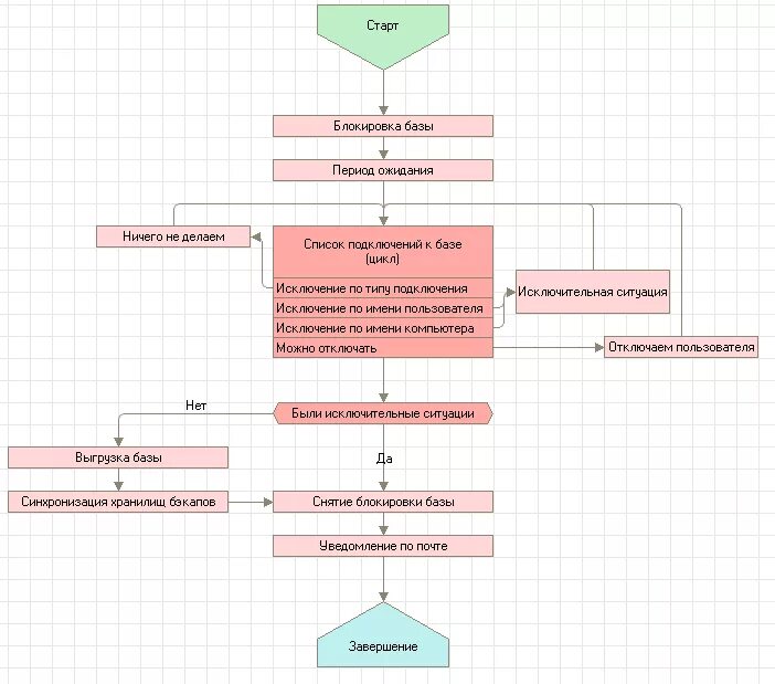
Скрипты выгрузки