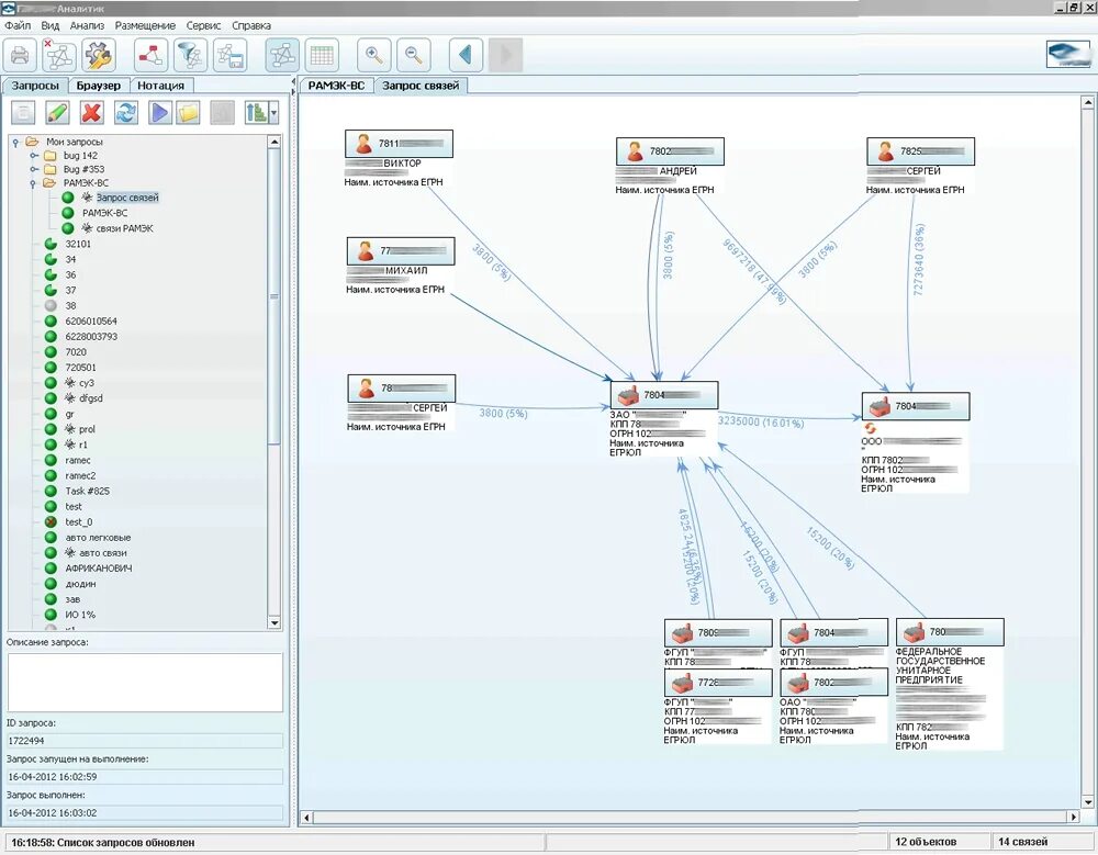
Системы визуальных данных