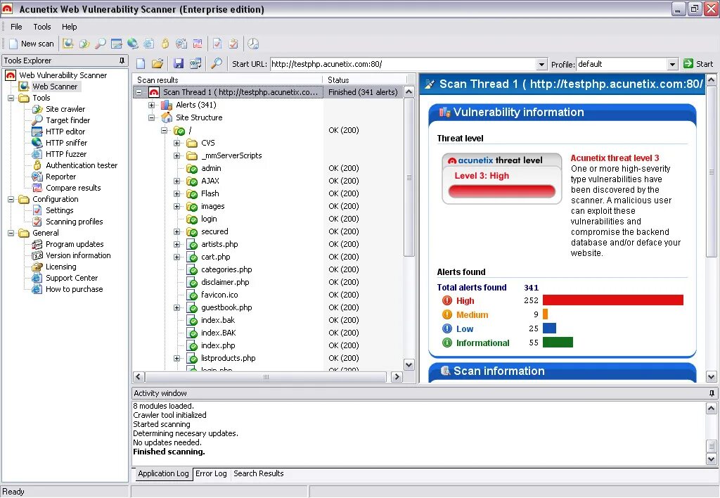
Scanning website