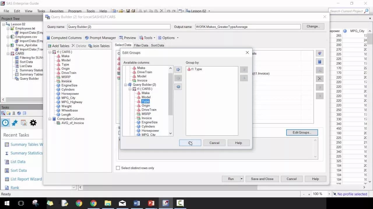
Sas guide