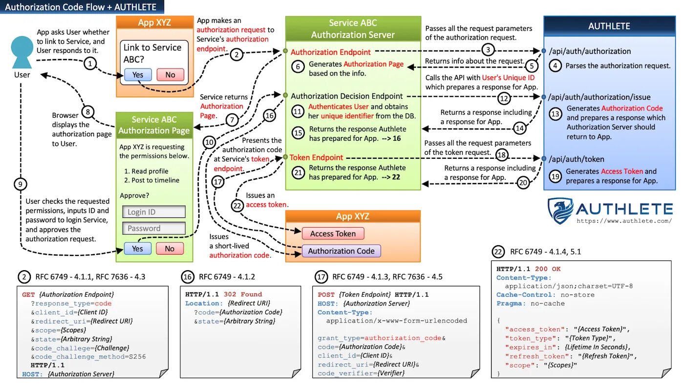
Refresh token access token