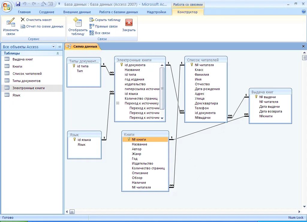
Работа с базами данных сайта