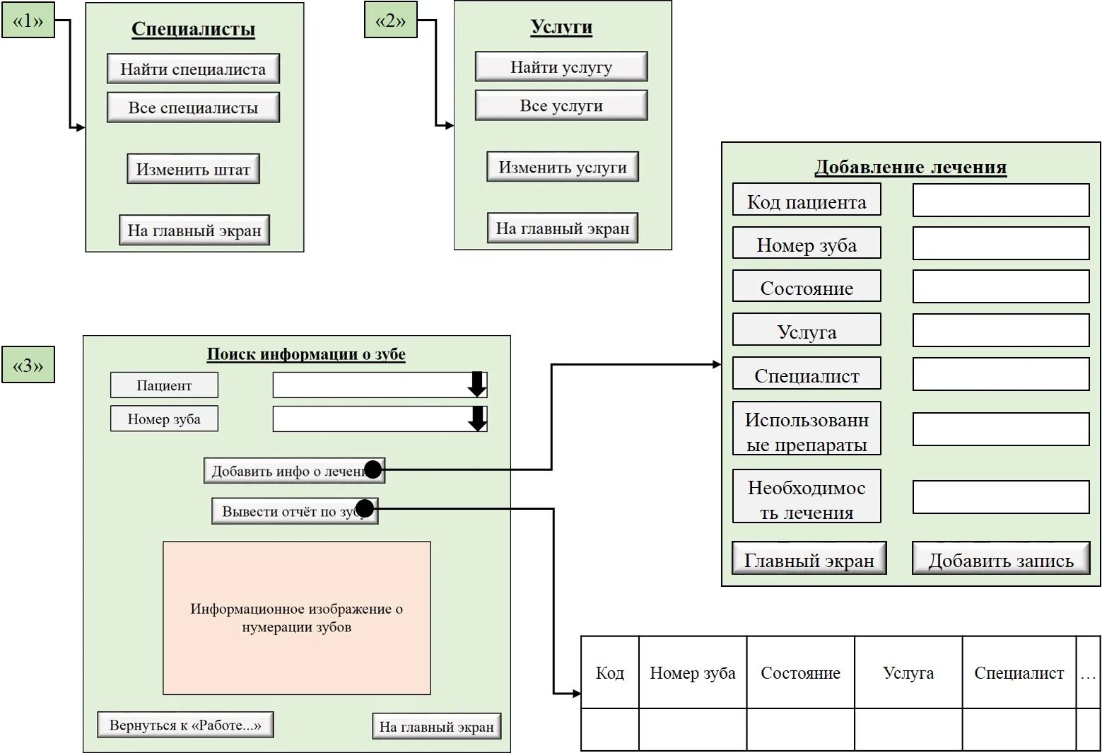
Проектирование программных интерфейсов