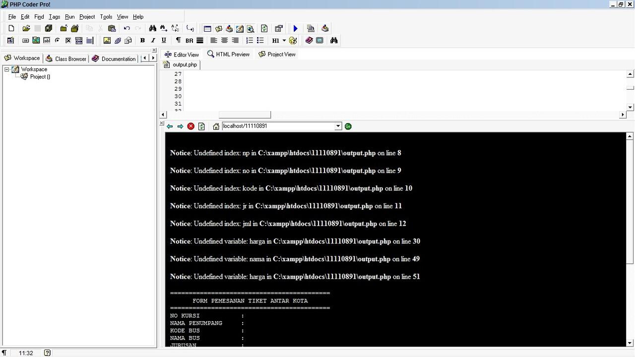
Php output