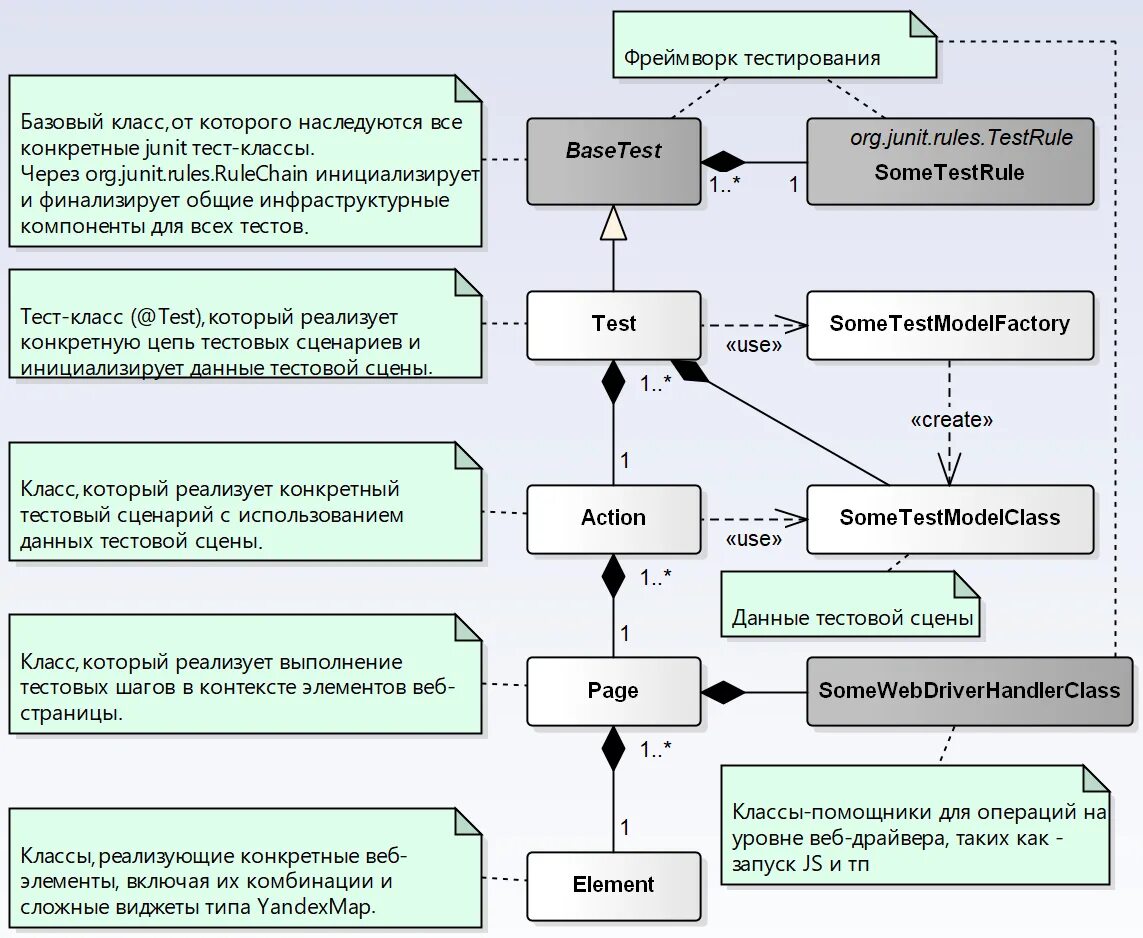
Обязательный пул тестирования