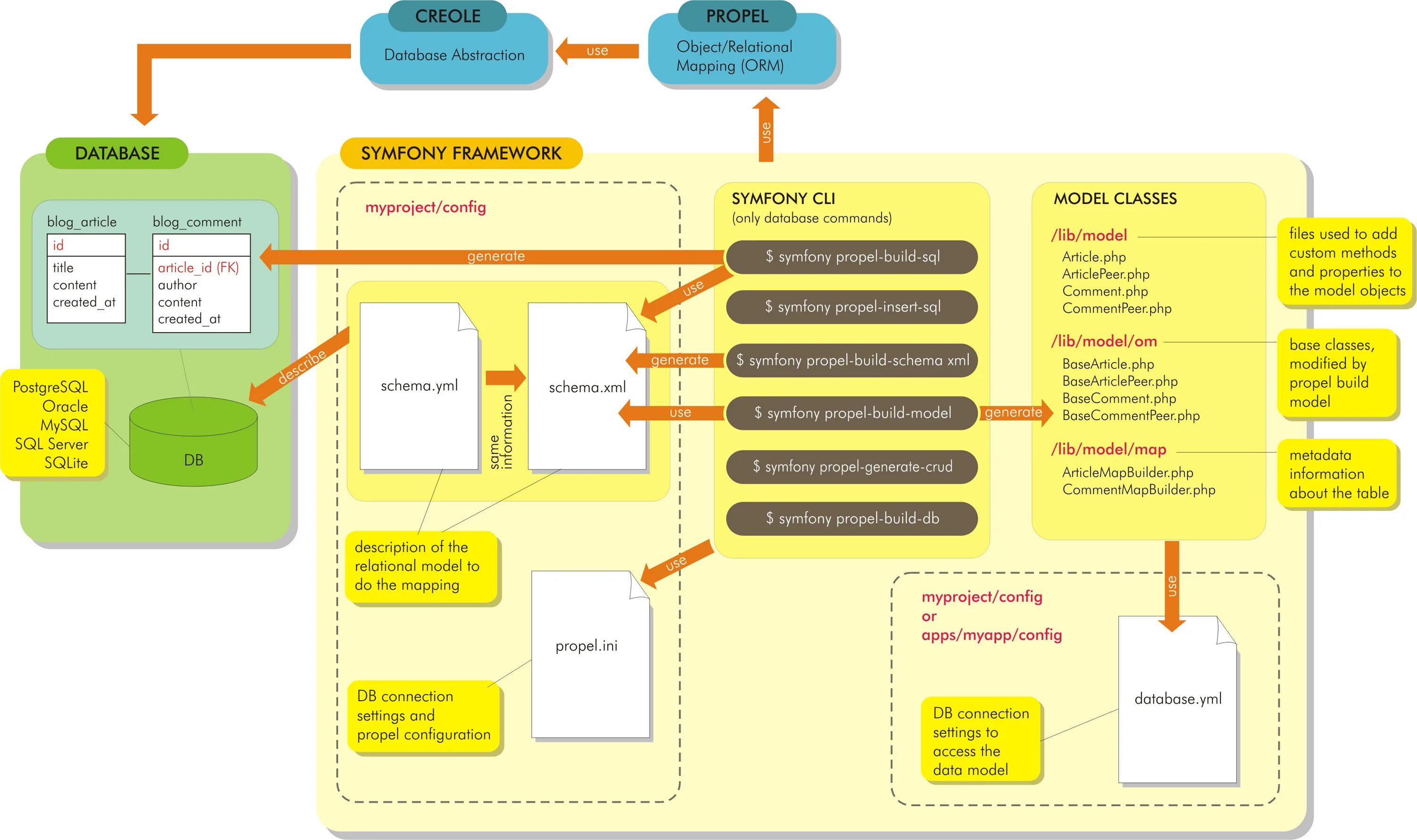
Object file php