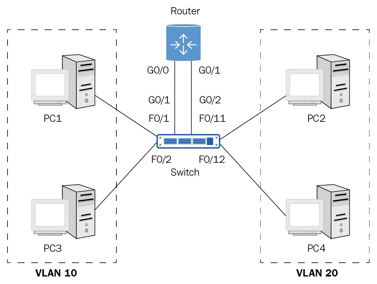
Назначение маршрутизатора в сети