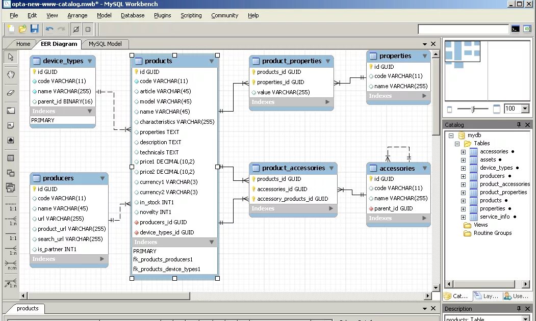
Mysql проект