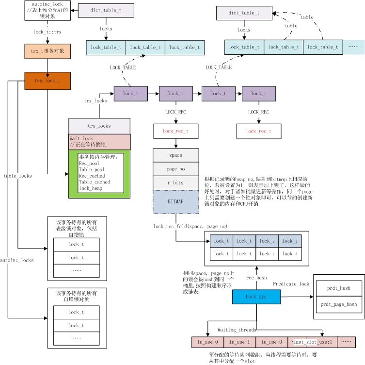
Mysql lock table