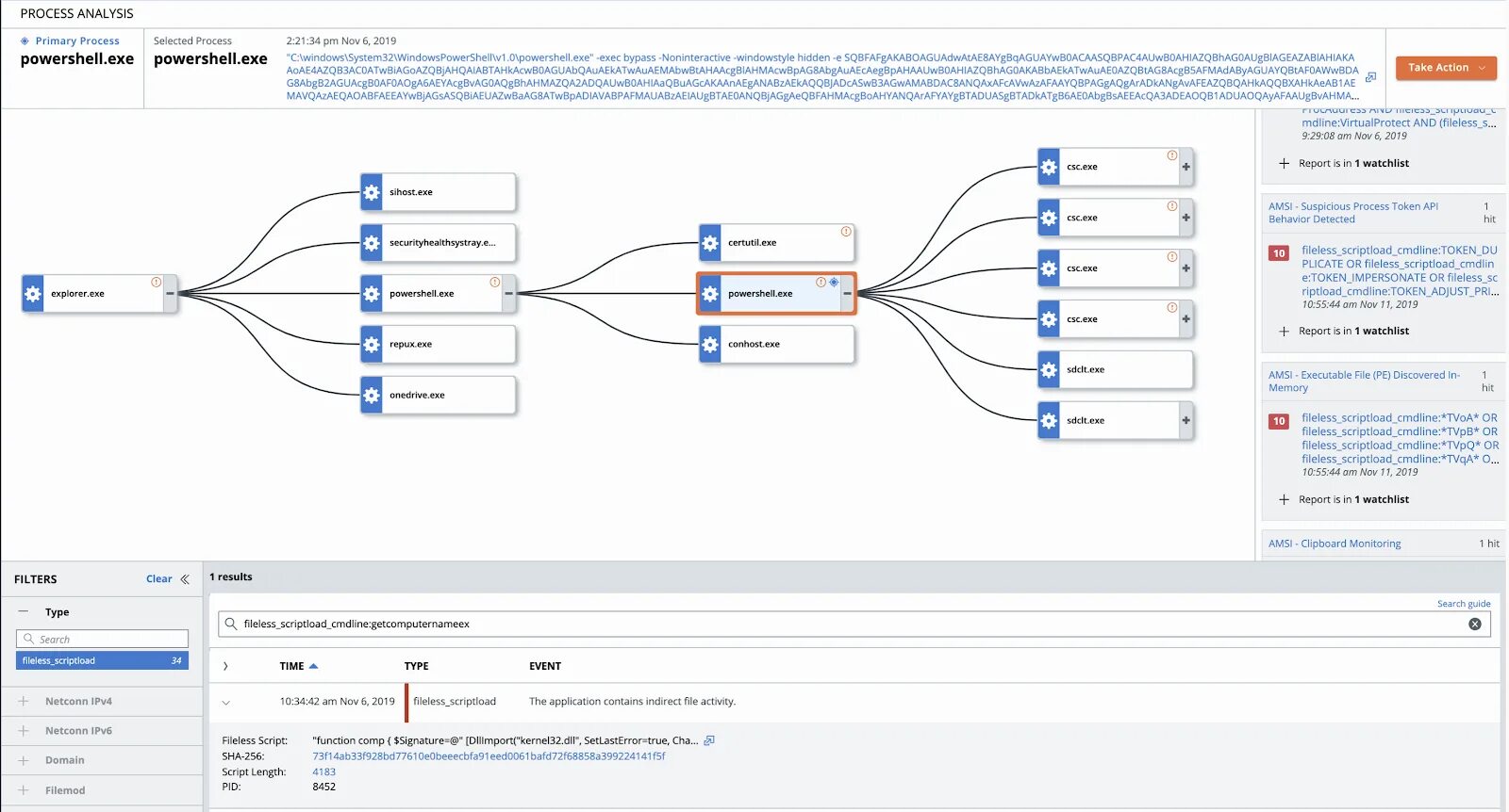
Mitre attack navigator