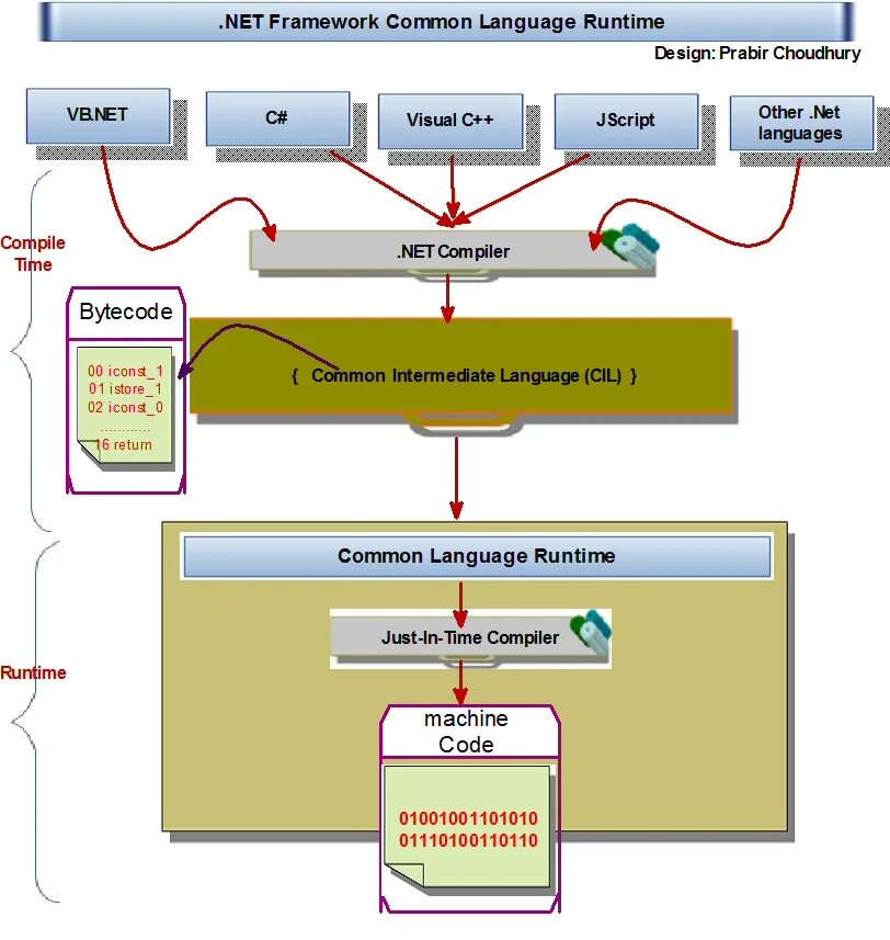
Microsoft common language