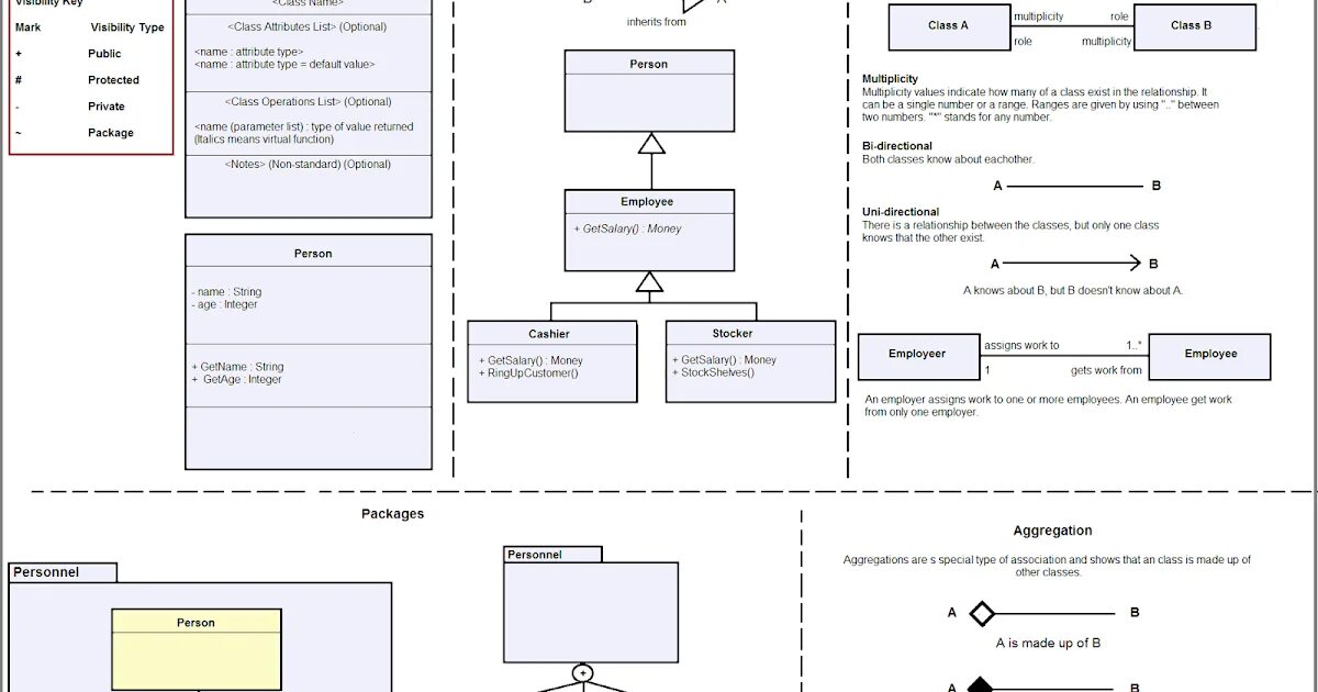
Метод uml