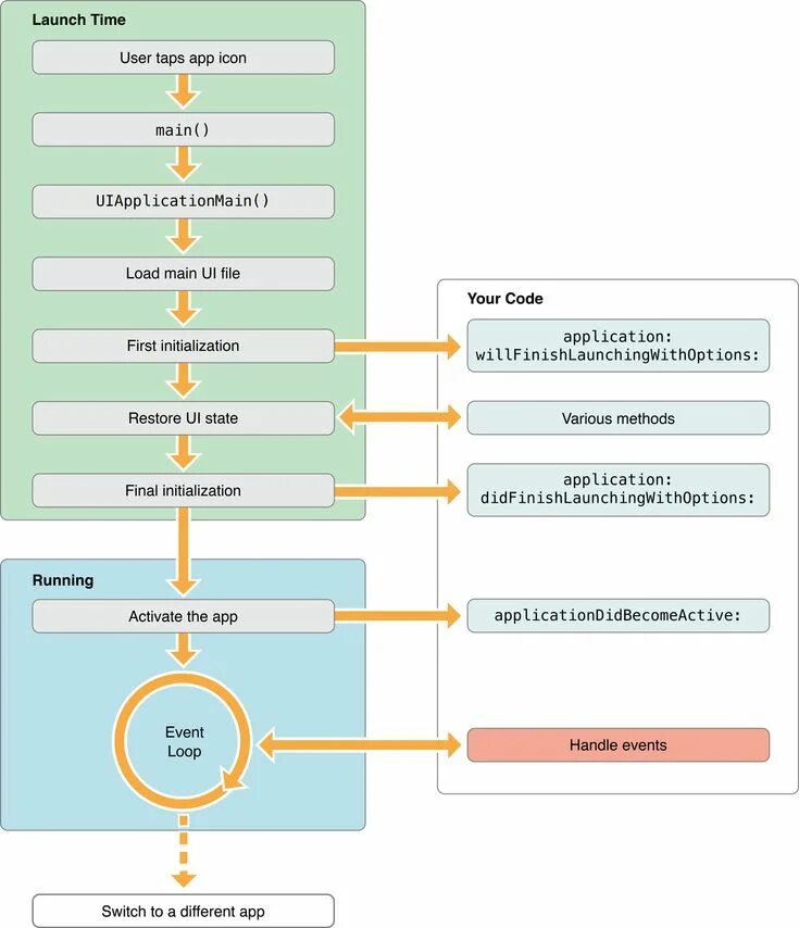
Метод application