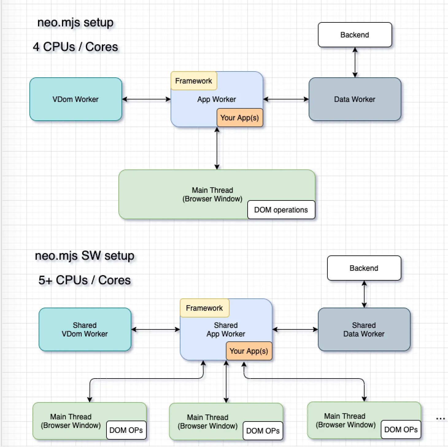
Main thread