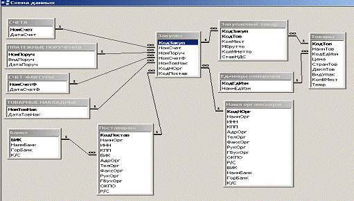
Курсовая проектирование баз данных