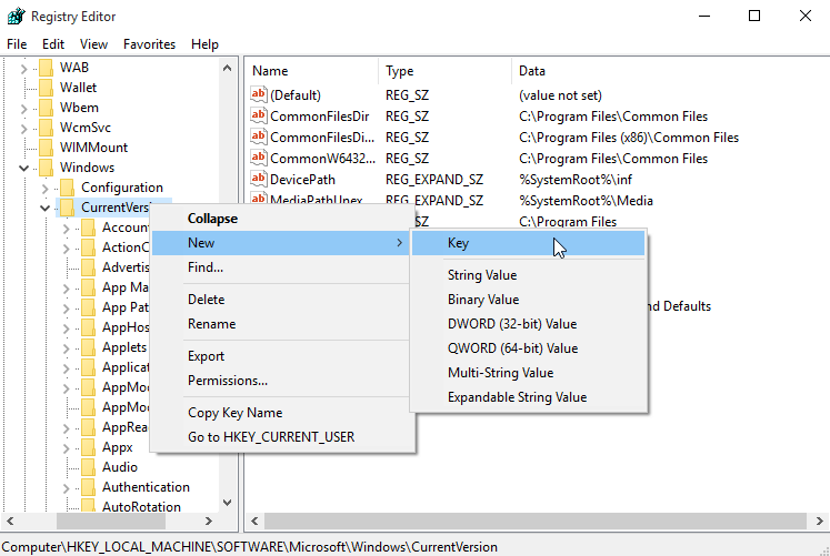
Keys of the system