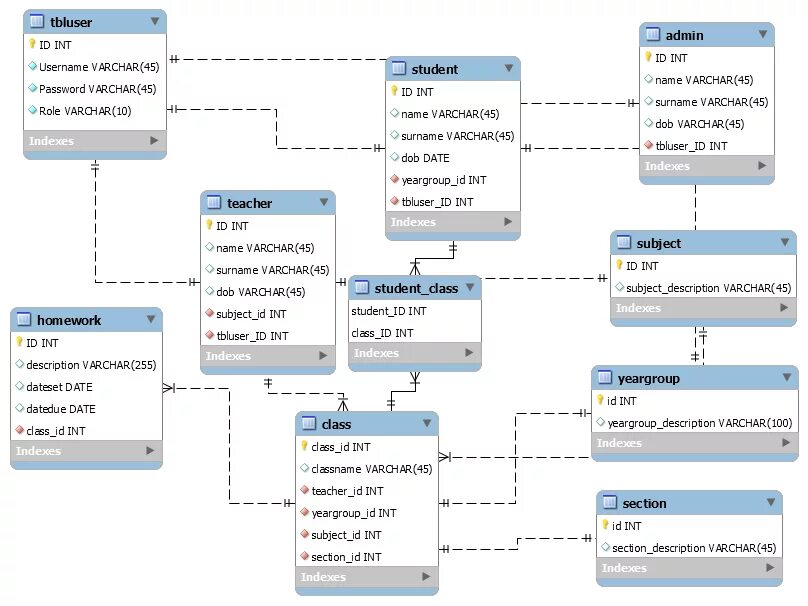
Карта данных студента