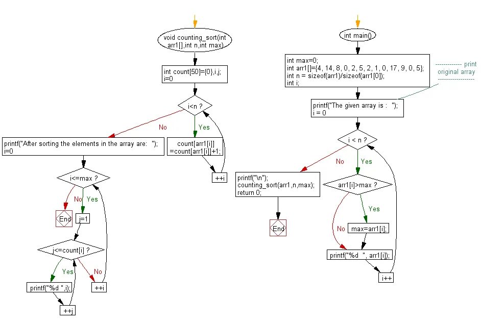
Какой алгоритм сортировки наиболее быстрый