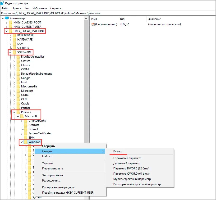
Как запретить обновляться