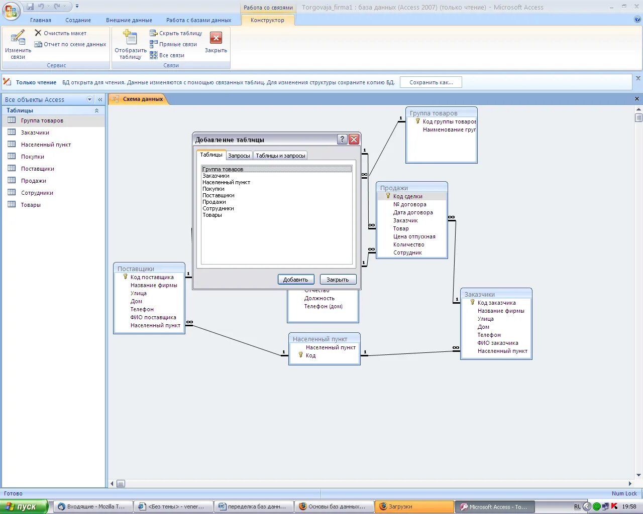
Как установить связь в access