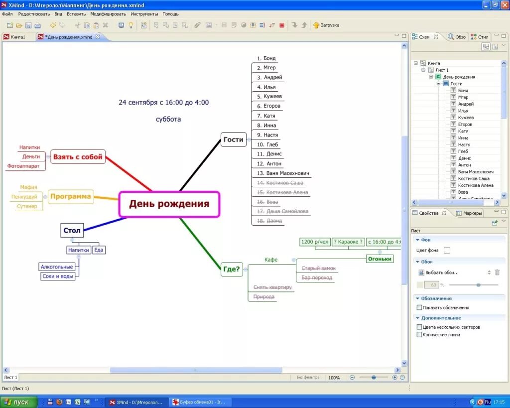
Как пользоваться программой карты