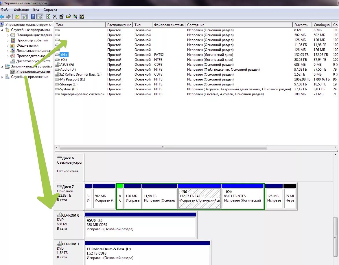
Как обнаружить жесткий диск в windows