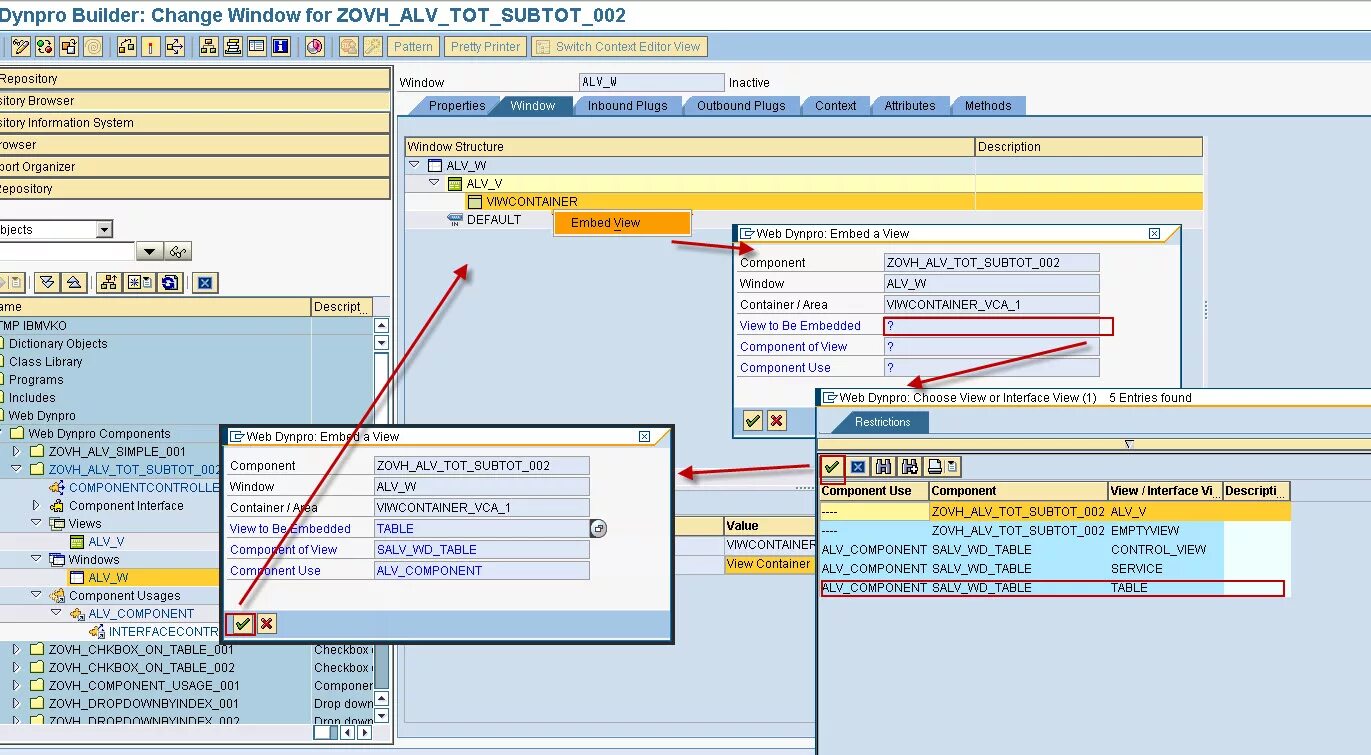
Guid sap