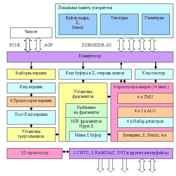
Функции графических процессоров