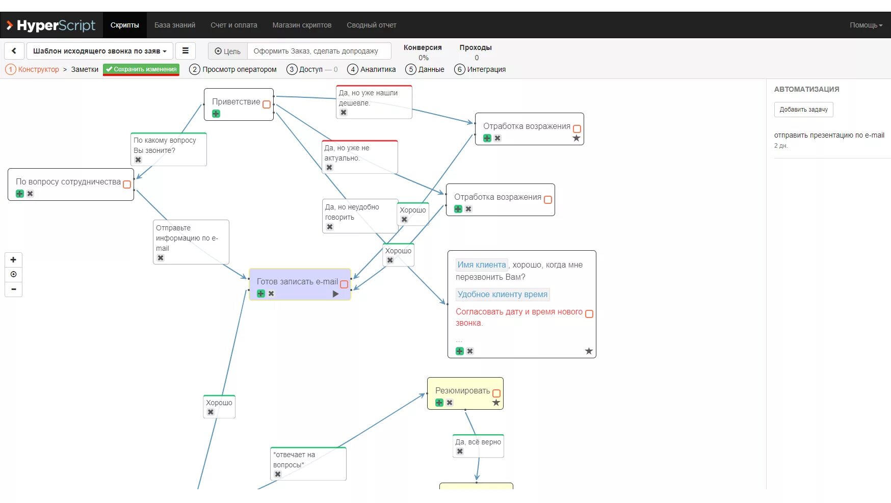
Флай скрипт