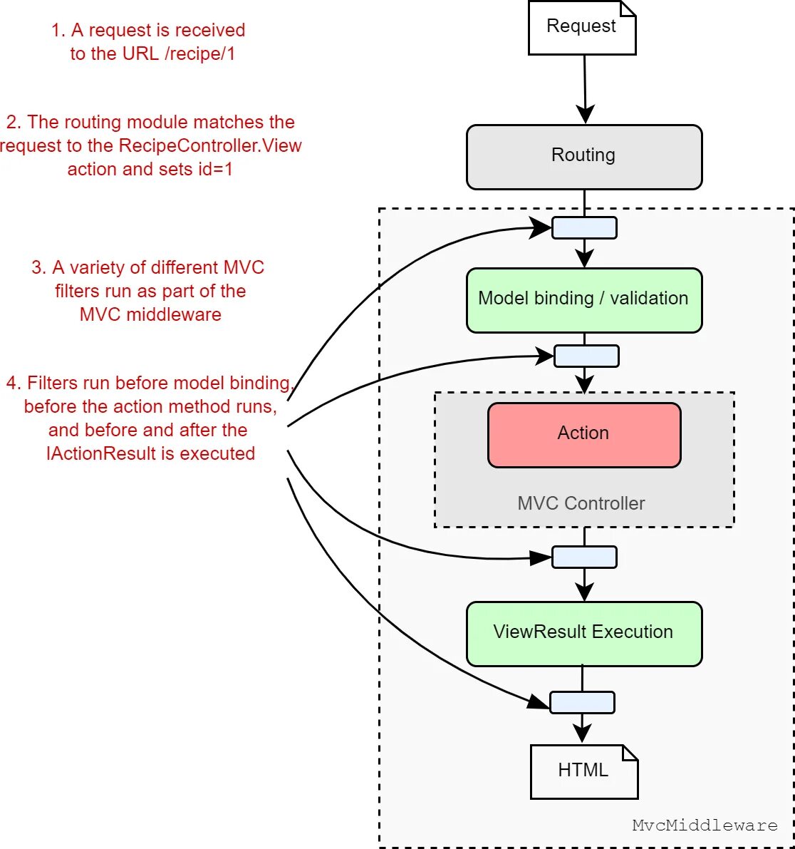
Filter net