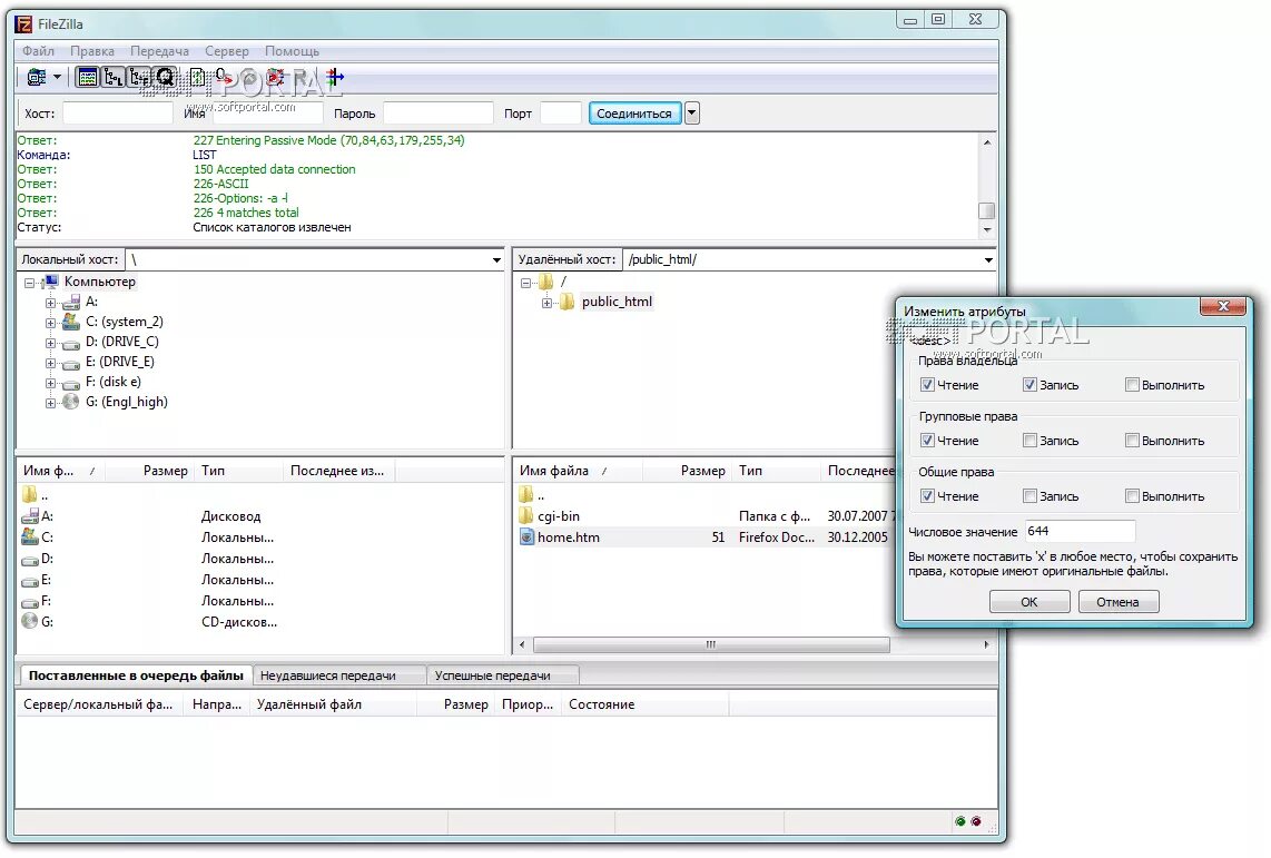
Filezilla для windows