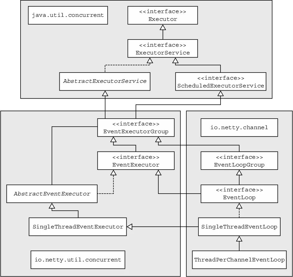
Executors java