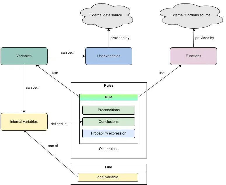
Data source provider