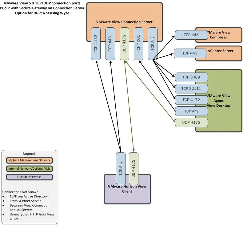
Connection server connectionserver