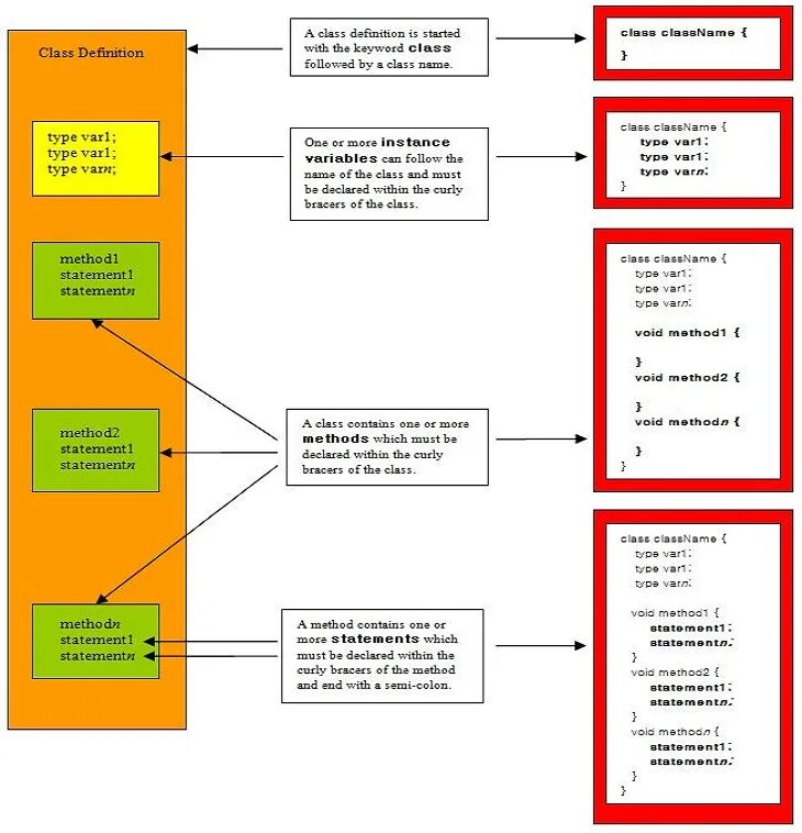
Class struct