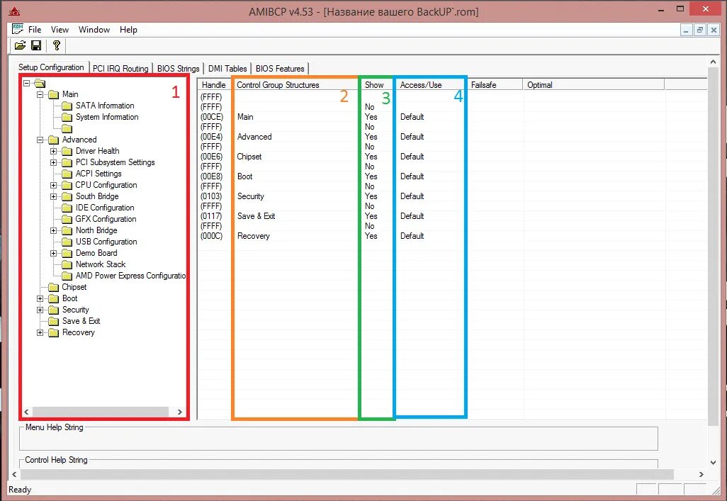
Bio configuration