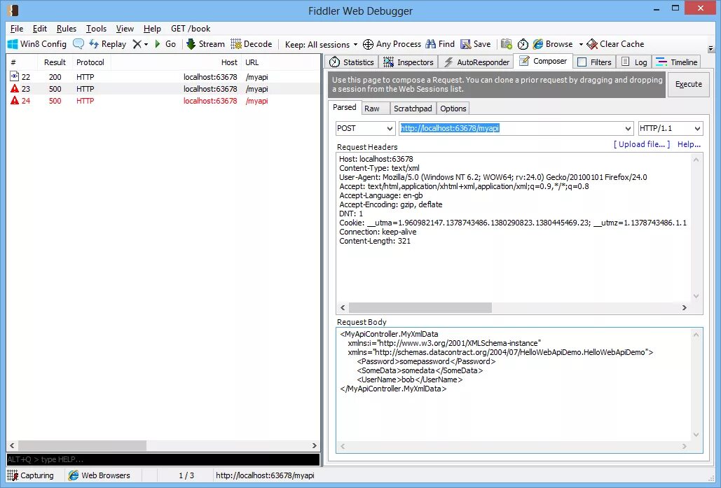
Asp xml