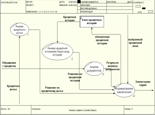
Анализ потоков данных