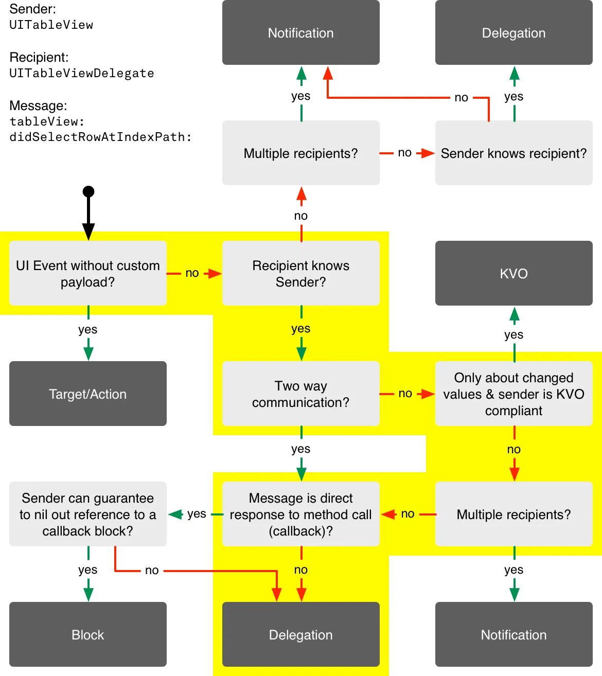
Action recipient