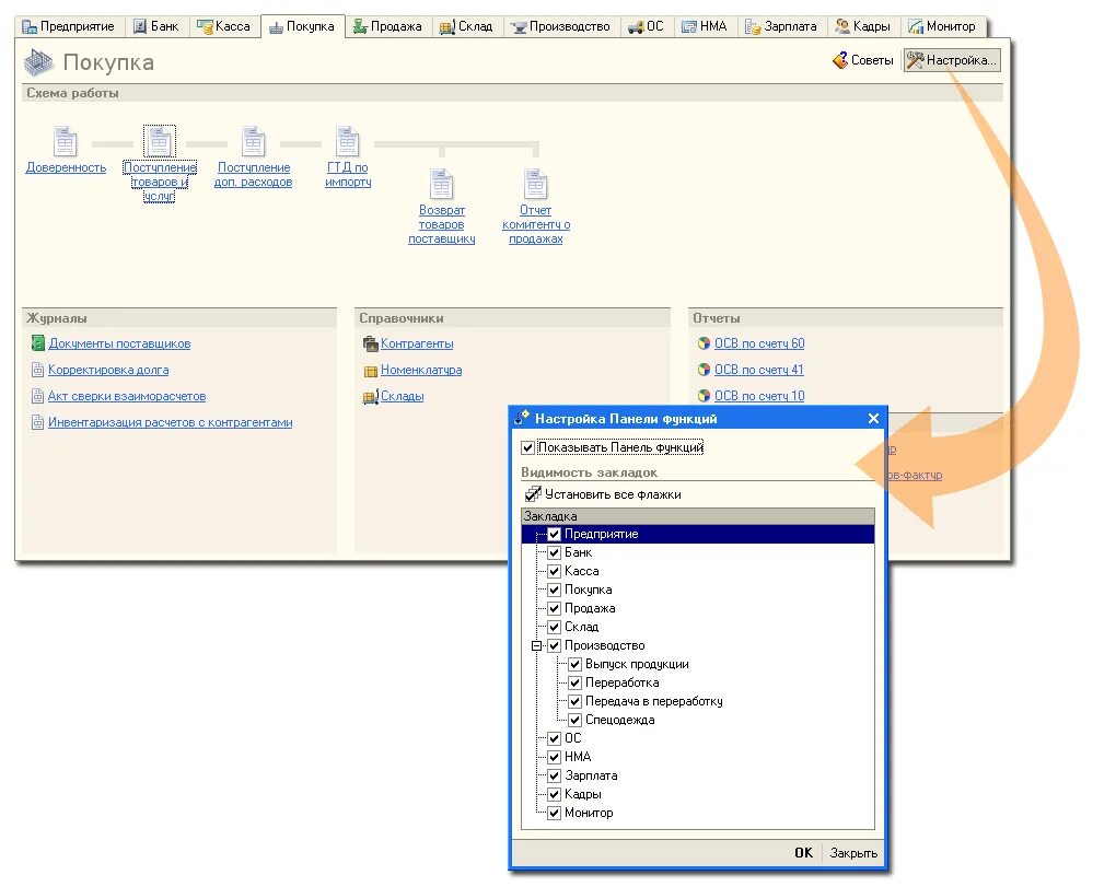
1с панель функций