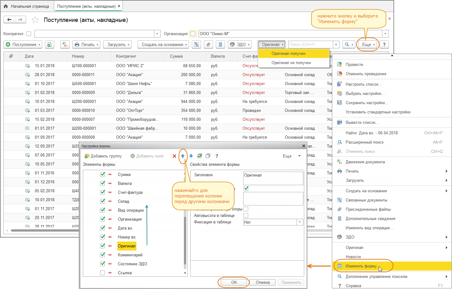
03 добавить